| ²é¿´: 660 | »Ø¸´: 0 | |
chiiiii½ð³æ (СÓÐÃûÆø)
|
[ÇóÖú]
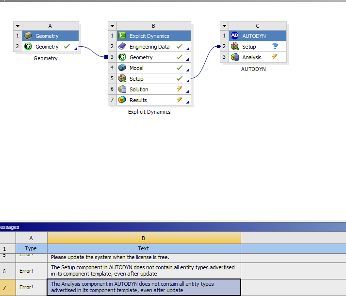
workbenchÖж¨ÒåµÄbeamµ¥ÔªÎªÊ²Ã´µ¼Èëautodynµ¼²»½øÈ¥
|
|
|
|
|
ÕÒµ½Ò»Ð©Ïà¹ØµÄ¾«»ªÌû×Ó£¬Ï£ÍûÓÐÓÃŶ~
¿ÆÑдÓСľ³æ¿ªÊ¼£¬ÈËÈËΪÎÒ£¬ÎÒΪÈËÈË
|














»Ø¸´´ËÂ¥
µã»÷ÕâÀïËÑË÷¸ü¶àÏà¹Ø×ÊÔ´