版块导航
正在加载中...
客户端APP下载
论文辅导
申博辅导
登录
注册
帖子
帖子
用户
本版
应《网络安全法》要求,自2017年10月1日起,未进行实名认证将不得使用互联网跟帖服务。为保障您的帐号能够正常使用,请尽快对帐号进行手机号验证,感谢您的理解与支持!
24小时热门版块排行榜
>
论坛更新日志
(3202)
>
虫友互识
(375)
>
文献求助
(247)
>
导师招生
(131)
>
硕博家园
(109)
>
论文道贺祈福
(73)
>
考博
(68)
>
博后之家
(56)
>
考研
(45)
>
休闲灌水
(42)
>
招聘信息布告栏
(40)
>
绿色求助(高悬赏)
(37)
>
基金申请
(37)
>
教师之家
(37)
>
论文投稿
(37)
>
找工作
(31)
小木虫论坛-学术科研互动平台
»
计算模拟区
»
仿真模拟
»
ANSYS & ABAQUS
»
突然无法打开文件
1
1/1
返回列表
查看: 331 | 回复: 0
只看楼主
@他人
存档
新回复提醒
(忽略)
收藏
在APP中查看
zjujiangjun
铜虫
(初入文坛)
应助: 0
(幼儿园)
金币: 68.5
帖子: 8
在线: 25.8小时
虫号: 1868703
注册: 2012-06-24
性别: GG
专业: 传热传质学
[
求助
]
突然无法打开文件
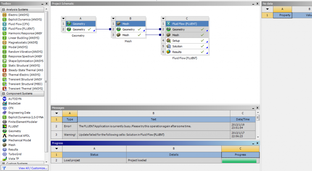
我是刚学习ansys。刚按着教材学习,做了一个project,上午还可以打开。下午做另外一个模型的时候,就无法打开了。
打开过程中,那个progress就停止在那个位置,并且ansys无法关闭。
重启ansys后,打开还是那样
多谢,多谢了!
ansys问题.PNG
回复此楼
» 猜你喜欢
遇见不省心的家人很难过
已经有24人回复
依托企业入选了国家启明计划青年人才。有无高校可以引进的。
已经有6人回复
博士延得我,科研能力直往上蹿
已经有9人回复
天津大学招2026.09的博士生,欢迎大家推荐交流(博导是本人)
已经有6人回复
AI 太可怕了,写基金时,提出想法,直接生成的文字比自己想得深远,还有科学性
已经有6人回复
有院领导为了换新车,用横向课题经费买了俩车
已经有9人回复
酰胺脱乙酰基
已经有13人回复
同年申请2项不同项目,第1个项目里不写第2个项目的信息,可以吗
已经有4人回复
有时候真觉得大城市人没有县城人甚至个体户幸福
已经有10人回复
向大家学习
1楼
2013-01-20 21:38:53
已阅
回复此楼
关注TA
给TA发消息
送TA红花
TA的回帖
智能机器人
Robot
(super robot)
我们都爱小木虫
找到一些相关的精华帖子,希望有用哦~
caj文件无法打开是什么原因?
已经有7人回复
MS结果文件突然打不开,急啊!!!
已经有26人回复
求助,我安装auto CAD2007时,提示:错误 1402。无法打开主键:怎么解决呀!急~~~~
已经有8人回复
Geoda无法打开shape文件的解决办法之一
已经有4人回复
SPSS相关教程,希望对大家有用!
已经有51人回复
win7下不能直接打开相关化学软件所保存的文件
已经有14人回复
【分享】只能登陆QQ无法打开网页的解决办法【已搜索无重复】
已经有10人回复
无法设置MERCURY程序作为打开CIF文件的默认程序
已经有10人回复
在把U盘变成启动盘时出错,U盘可识别但无法打开怎么办?
已经有6人回复
加密文件如何打开?
已经有10人回复
求助:基金申请书打开first run提示无法载入Dll文件
已经有15人回复
不能打开软件
已经有7人回复
【求助】ChemBioDraw突然无法保存文件
已经有13人回复
ppt打不开,文件传上来了,大家帮帮忙
已经有9人回复
【求助】xshell的exe文件为什么不能运行?
已经有3人回复
【求助】MS4.3怎么样打开MS4.4的文件
已经有6人回复
【讨论】毕业论文的word文档打不开,请求大家帮助。
已经有5人回复
【原创】endnote 文档打不开,老显示“无效路径”怎么回事呢?
已经有10人回复
【讨论】求助word 2007文件无法打开
已经有2人回复
点击这里搜索更多相关资源
科研从小木虫开始,人人为我,我为人人
相关版块跳转
第一性原理
量子化学
计算模拟
分子模拟
仿真模拟
程序语言
我要订阅楼主
zjujiangjun
的主题更新
1
1/1
返回列表
如果回帖内容含有宣传信息,请如实选中。否则帐号将被全论坛禁言
普通表情
龙
兔
虎
猫
百度网盘
|
360云盘
|
千易网盘
|
华为网盘
在新窗口页面中打开自己喜欢的网盘网站,将文件上传后,然后将下载链接复制到帖子内容中就可以了。
信息提示
关闭
请填处理意见
关闭
确定