| 查看: 873 | 回复: 2 | |||
yalefield金虫 (文坛精英)
老汉一枚
|
[交流]
【转帖】Qt的Model/View Framework解析 已有2人参与
|
|
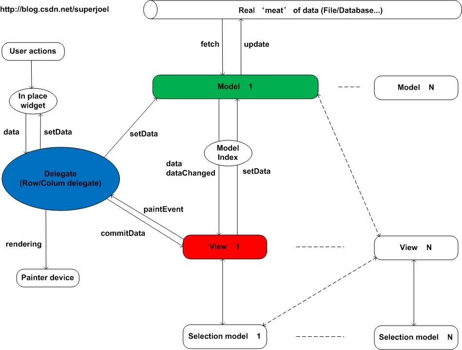
http://blog.csdn.net/superjoel/archive/2009/12/31/5112120.aspx 作者:superjoel 看到一个老外在blog中写到:Model/View是他认为Qt中最不好的一部分了。 真的是这样吗? 为了回馈开源社区,我写了这篇blog,写的是我认为比较有价值的东东。 题目起得是解析,但也没有特别细节的介绍,点到为止,有兴趣的Tx 可以继续讨论。我所看的资料有《C++ GUI Programming with Qt 4, Second Edition》、Qt官网和Qt源代码。 在UI中,最常用的就是list/grid/tree了(在Qt中,grid被称为table)。尤其是做那些数据库相关的程序,可能每个界面都要用到 list或grid。在Qt中,它们被归为item view class。有两种实现,一种叫item based,这些类名以widget结尾,如QListWidget等。另一种叫model based,这些类以view结尾,如QListView等。 item based widget使用起来很简单,与MFC中的CListCtrl/CTreeCtrl等差不多。 这些类,既是数据容器(data container),又负责显示(presentation),还要处理与用户的交互(user action)。但,使用这些类的缺点,就是在处理大量数据显示时显得力不从心。 我记得使用CListCtrl的report mode显示超过5万条记录时需要等待很长时间。因为它要把所有的数据都拷贝进来,再显示,比如这个list一次只能显示50条记录,但它把剩下的 49950条也拷贝进了内存,并为每条记录的显示都加上格式等额外的信息。 我想这种实现对于专业的软件来说是无法接受的。那么,怎么提高它们的性能呢? 有些人想出了virtual list/grid。它们显示之前并不需要把所有的数据都装进来,如有5万条记录,刚开始时它显示前50条,显示哪条时去取哪条。也就是说后49950条它不管,当用户移动滚动条或上下键改变显示内容时,它会根据一系列参数计算出目前需要显示哪几条。如1000-1050条,那么再去取这几条数据显示。 由于实现起来有一定的难度,所以很多MFC实现的virtual list/grid显示出来都是“素颜”的(能快速显示出来已经不错了)。当然,coding无止境,这种取数据的方式我们称为delayed fetch,如果实现不好的化,当电脑速度慢且用户急速拖滚动条时也有可能出现白屏、拖尾、模糊等情况。所以,还可以做prefetch和caching来尽力避免这些情况。 好了,这里铺垫的已经够多了,下面我们直奔主题。 model based view就是我们今天要重点“解析”的。对应的UI类有QListView/QTreeView/QTableView。那么这些view与上面的 widget有什么区别呢?名字就是最大的区别。widget本来就是指小东东,而view可是很“大气”的视图哦。那么这些view大哥是怎么显示的呢?下面就说说我不愿多说、但又不得不说的一个设计模式:MVC (Model/View/Controller),model代表数据(data set),view代表显示(presentation),controller处理与用户交互(user action)。 MVC模式源自smalltalk,现在好像被用的很多了。它的作用其实是把上面介绍的类似CListCtrl这样的类解放出来,因为它们要干很多事情,太累了。还有就是对于有些程序员来说,实现一个功能复杂的类可能会力不从心。分成3个类每个类解决不同的问题可能更好实现。从软件工程的角度上讲,这种方式的decoupling可以降低系统风险。好了,关于MVC,大家想了解更多的话可以继续在网上搜索。 模式是MVC,那么Qt是怎么实现的呢?我打开了Qt的官网介绍(http://qt.nokia.com/doc/4.6/model-view- programming.html)。我晕,看到了几十个类,而且很多都有继承关系。很容易让人迷失啊。不过不要紧,经过2天的学习,我对它们做了总结,见下图。Tx们可以从我这幅图开始,抓住该framework的主线,免得迷失在茫茫泪(类)海:-) (待续) |
» 猜你喜欢
0703求调剂383分
已经有9人回复
求调剂
已经有8人回复
化学调剂求助
已经有7人回复
一志愿哈尔滨工业大学085600英一数二337分求调剂
已经有12人回复
085600,320分求调剂
已经有16人回复
一志愿211,化学学硕,310分,本科重点双非,求调剂
已经有12人回复
0703化学调剂325分
已经有10人回复
085600,321分求调剂
已经有12人回复
化学357分,考研调剂
已经有12人回复
一志愿南昌大学,085600,344分求调剂
已经有8人回复
» 本主题相关价值贴推荐,对您同样有帮助:
数学二考不考空间解析几何与向量代数
已经有17人回复
解析不等式的若干问题
已经有16人回复
张钟华院士解析质量标准:一千克究竟有多重
已经有5人回复
大家学习MFC或者Qt这些Framework有什仫决窍码?总是看书看到一半就看不下去了。
已经有8人回复
对一个新手来说,多久可以学会解析一般晶体结构?
已经有3人回复
GaussView 不能读频率的问题
已经有19人回复
高斯view中调节键长时怎么使四五个原子组成一个团(group),和另一个原子之间进行调节
已经有4人回复
【求助】求助帮忙解析NMR氢谱
已经有5人回复
【求助】本人想练习晶体解析,可以下载hkl和p4p供练习的网址啊?
已经有7人回复
【讨论】.Net Framework的发展简史及最新版的功能
已经有3人回复
【求助】gaussview显示的分子结构怎么标出原子的序号
已经有13人回复
SmileView工具求助
已经有6人回复
yalefield
金虫 (文坛精英)
老汉一枚
- 程序强帖: 3
- 应助: 129 (高中生)
- 贵宾: 0.17
- 金币: 21238.9
- 散金: 3440
- 红花: 66
- 帖子: 12101
- 在线: 759.1小时
- 虫号: 96063
- 注册: 2005-10-07
- 专业: 高等教育学
- 管辖: 计算模拟
|
一般来说,Model里面并没有真正存储数据(数据少的话也可以直接存储在Model 里),它的数据是从真正的“肉(raw)”里取得,如一个disk file,或database的query result set等等。 那么,这个model究竟是干什么用的呢?说白了吧,它就是负责将“肉”数据获取并提供给view,然后将view所做的对“肉”数据的修改更新至真正的“肉”中。所以,读写文件、操作数据库、网络通讯等一系列与数据打交道的工作就在model中做了。 有的时候“肉”可能真的很肥,所以 model还有一项重要的工作就是把这些“肉”编号。这样就出现了Model Index这个非常重要的类。一般来说,它使用一个2维的编号(row/colum)来对“肉”编号。但对于tree这种有层次结构的数据来说,又加上一个parent index作为第3个编号。即:一个父亲下面的叶子也是从0,0开始编号,获取model index的时候用递归来实现。 OK,现在model已经有了一堆编好号码的“肉”了,谁来买啊?“肉”便宜咯...... View适时出现,注意,很多view可以同时来买同一块“肉”。(汗,不开玩笑了,这篇blog快水了)。当view需要显示某些数据时,它们通过 model index从model中获取数据(调用model的data函数,当model的data变化时,它也会自动发dataChanged signal给所有的view以便它们更新)。 当然,在view中也可以调用model的setData函数来设定某个model index所对应的数据。这里要说明一下model中的数据,用QVarient来承载,可以是所有Qt支持的类型,比较贴心的是,数据可以分成多个角色 (role),例如Qt: isplayRole专用于显示,Qt::BackgroundRole用于显示背景色等等。所以在model中,你不光可以对“肉”进行编号,还可以对“肉”进行“深加工”,使它们更“好看”或是更“美味”。View组织这些数据并显示,但却没有做真正的显示工作,真正的工作留给了delegate。 Delegate就是MVC中的C。view让它显示时它就在paint函数中显示。当然,你可以重载这个函数并实现你自己的显示。你还可以给一个 view设定row delegate和colum delegate专用于row和colum。当用户触发了view的edit trigger时(如双击鼠标或回车),view开始in place edit (beginEditing)。Delegate会在合适的地方创建一个合适的widget(如line edit或combo box等)处理用户的输入,用户输入完成以后delegate获取用户的输入并返回。这些输入可以通过调用model的setData函数保存到真正的 “肉”中。所以Delegate其实就是负责最终显示数据和处理用户交互的。 既然由用户交互,最重要的肯定是用户的选择了。 说一下selection model。View将用户选择的item index全部存入selection model中,显示的时候根据selection model的内容显示。另外,多个view可以共享同一个selection model,这样,当你选中其中的一个时,另一个view中的相应item也会被选中。 最后总结一下。 Smalltalk怎么实现的MVC我不清楚,但是Qt model/view framework对MVC的实现完全是基于C++的虚基类和虚函数特性。MVC各部分之间的联通除了应用signal/slot之外,就全是虚函数了。 Tx们如果有兴趣的话,可以看看model/view framework源代码中那些QAbstract开头的类,它们定义了统一的接口虚函数后,派生类只需要重新实现这些函数即可。这里再重复一下学习这部分时Tx们应该关注的2条主线。 无论什么view,作用都是把数据显示出来,那么第一条主线是数据怎样从数据源显示到view中。 显示的数据可能被修改,所以第二条主线就是修改后的数据怎样再更新至数据源中。如果你能把这2幅sequence map画出来,相信你就已经完全明白了。 我不知道Qt在这里的设计是不是做了太多的decoupling。反正灵活性是足够了(model/view/delegate都可以继承),但无法让程序员快速掌握。虽然Qt已经弱化了delegate并而且为view提供默认的delegate。但在做具体项目时,程序员大部分时候还是要根据具体情况重写派生类数的。这对于那些想快速做界面并显示的程序员来说,可能会难以接受。 总之,这个轮子做的是足够精细了,但一般在使用之前你还要自己拧点螺丝,上点油。 |
2楼2011-01-31 14:22:20
yfx2003
金虫 (著名写手)
- 应助: 7 (幼儿园)
- 金币: 1434.3
- 红花: 4
- 帖子: 1777
- 在线: 62.9小时
- 虫号: 1037371
- 注册: 2010-06-07
- 专业: 计算机科学的基础理论

3楼2013-08-09 10:52:27














回复此楼
isplayRole专用于显示,Qt::BackgroundRole用于显示背景色等等。所以在model中,你不光可以对“肉”进行编号,还可以对“肉”进行“深加工”,使它们更“好看”或是更“美味”。