| 查看: 1643 | 回复: 1 | ||
[求助]
为什么在ANSYS Workbench中运行Fluent时Model模块会出错? 已有1人参与
|
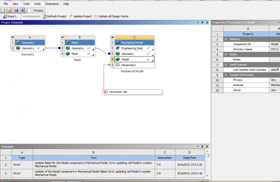
设计了一个在磁力搅拌器上进行液体搅拌的烧杯模型,包括烧杯、液体、磁力转子三个Solid,在不引入Fluent模块进行分析时ANSYS在Model模块不会报错,为何运行Fluent时它就会报错呢?求各位大神帮忙分析一下。![]() 1.PNG 2.PNG 3.PNG |
» 猜你喜欢
恳请有学校收留
已经有6人回复
求调剂推荐
已经有8人回复
0854求调剂
已经有14人回复
300求调剂
已经有9人回复
291求调剂
已经有7人回复
289 分105500药学专硕求调剂(找B区学校)
已经有4人回复
初试324 中药学 一志愿天中医 求调剂
已经有3人回复
药学求调剂
已经有14人回复
327求调剂
已经有27人回复
急需调剂
已经有5人回复
qc12345
至尊木虫 (职业作家)
- 应助: 146 (高中生)
- 金币: 13836.3
- 红花: 26
- 帖子: 3320
- 在线: 706小时
- 虫号: 3071487
- 注册: 2014-03-19
- 专业: 园艺学与植物营养学

2楼2016-09-22 04:49:53














回复此楼